Close Menu

SQL-SERVER

 

Find database files location using T-SQL script on a SQL-SERVER


There can be different ways to look for our MDF, LDF and our log files bowever finding them using ther means can be time consuming at mission critical situations.

one of the easiest way to look for our files is by running this query on the master DB. Master DB has the file location saved into ints internal tables' This query fetches all data corresponding to file location of all the databases' related files like MDF, LDF, and NDF on the instance.

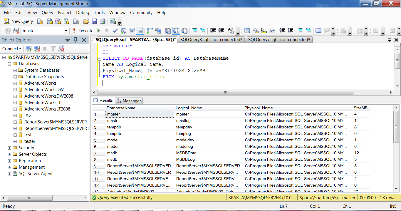
In the image below shown the query is run on my personal laptop where there are a few databases which i downloaded for testing purposes and also shows the file locations.

Before You Proceed We recommend you to read our Disclaimer below

Please test the script on your testing or Dev (development) environment's which are expendable before executing or implementing these scripts over production or realtime environment. Also get the Aprovalfrom your DBA before executing these scripts

The information contained in this website is for general information, Educational and Practice purposes only. The information is provided by .Raghuveera.com and while we endeavour to keep the information up to date and correct, we make no representations or warranties of any kind, express or implied, about the completeness, accuracy, reliability, suitability or availability with respect to the website or the information, products, services, or related graphics contained on the website for any purpose. Any reliance you place on such information is therefore strictly at your own risk.

In no event will we be liable for any loss or damage including without limitation, indirect or consequential loss or damage, or any loss or damage whatsoever arising from loss of data or profits arising out of, or in connection with, the use of this website.

Through this website you are able to link to other websites which are not under the control of [business name]. We have no control over the nature, content and availability of those sites. The inclusion of any links does not necessarily imply a recommendation or endorse the views expressed within them.

Every effort is made to keep the website up and running smoothly. However, [business name] takes no responsibility for, and will not be liable for, the website being temporarily unavailable due to technical issues beyond our control.




 use master 
GO
SELECT DB_NAME(database_id) AS DatabaseName,
Name AS Logical_Name,
Physical_Name, (size*8)/1024 SizeMB
FROM sys.master_files

you can download the Script here here